大数据能力
大数据时代,数据就是财富,就是资源,就是竞争力。构建于女娲平台底座上的大数据平台,提供统一的数据建模、信息资源管理、数据集成与整合、多任务调度、数据可视化分析展现等功能,专为业务添加顺滑的大数据管理与分析能力。
女娲大数据平台采用分布式微服务架构,基于统一的主数据管理和标准的元数据体系,基于内存计算的数据联邦引擎,实现统一的数据访问。女娲大数据平台可以无缝对接PG 各业务产品,也支持多源外部系统接入,实现企业/部门内外部数据的大数据应用。

图:女娲大数据能力集成
女娲大数据平台架构具有以下特点:
◎ 搭建了一套集数据整合与集成、大数据存储与管理、分析与挖掘、可视化展现于一体的大数据平台;
◎ 支持传统关系型数据库模式和Hadoop的分布式集群,可以根据实际业务场景,选择单一或者混合部署模式;
◎ 在数据后台与业务前台之间架构一层基于数据服务(Data API)的数据中台,实现对前端业务变化的快速响应;
◎ 提供应用于不同场景的数据集成工具,能够实现关系型数据、离散型数据、日志/流数据、互联网数据的整合与集成;
◎ 提供统一的数据查询引擎,封装了底层的数据存储架构,实现上层应用透明访问数据的功能;
◎ 完善的监控和调度控制台,能够实时监控分布部署的节点状况和任务执行情况,实现大规模的并行计算处理;
◎ 提供丰富多样的数据可视化组件,并支持多种形式终端(PC、移动智能终端、微信、动态监控大屏)的展示技术;
◎ 基于AI技术的小久智能分析机器人,为用户提供了基于自然语言的快捷查询分析接口,只需说出自己的需求,系统自动为用户生成图文并茂的分析结果;
◎ 内置数据共享服务接口,为第三方系统提供灵活的数据访问服务。
1.数据建模
女娲大数据平台提供了统一元数据建模工具,支持从底层数据仓库到上层的数据集市,从多维数据模型到离散的指标数据模型,从结构化数据到非结构化数据,多形态的数据建模,帮助政企客户构建统一的数据视图,为整合各个业务系统的数据、实现跨业务领域分析打下坚实的基础。

数据建模-ER图
2.信息资源管理
信息资源管理包括数据资产管理和信息处理管理。前者强调对数据的控制,后者关注用户在一定条件下如何获取和处理信息,以及如何将数据转化为信息资源。
女娲大数据平台提供完整的信息资源管理功能,遵循信息资源规划(IPR)方法论,可以实现对政府或企业的所有数据信息资产的规划和管理。支持构建统一的数据标准;通过在技术元数据基础上附加业务语义层描述,帮助客户创建统一的、面向业务域的数据资产目录;为所有数据提供索引管理,更好地实现数据的分析、共享和交换。

信息资源管理-数据标准

信息资源管理-信息资源

信息资源管理-数据图谱
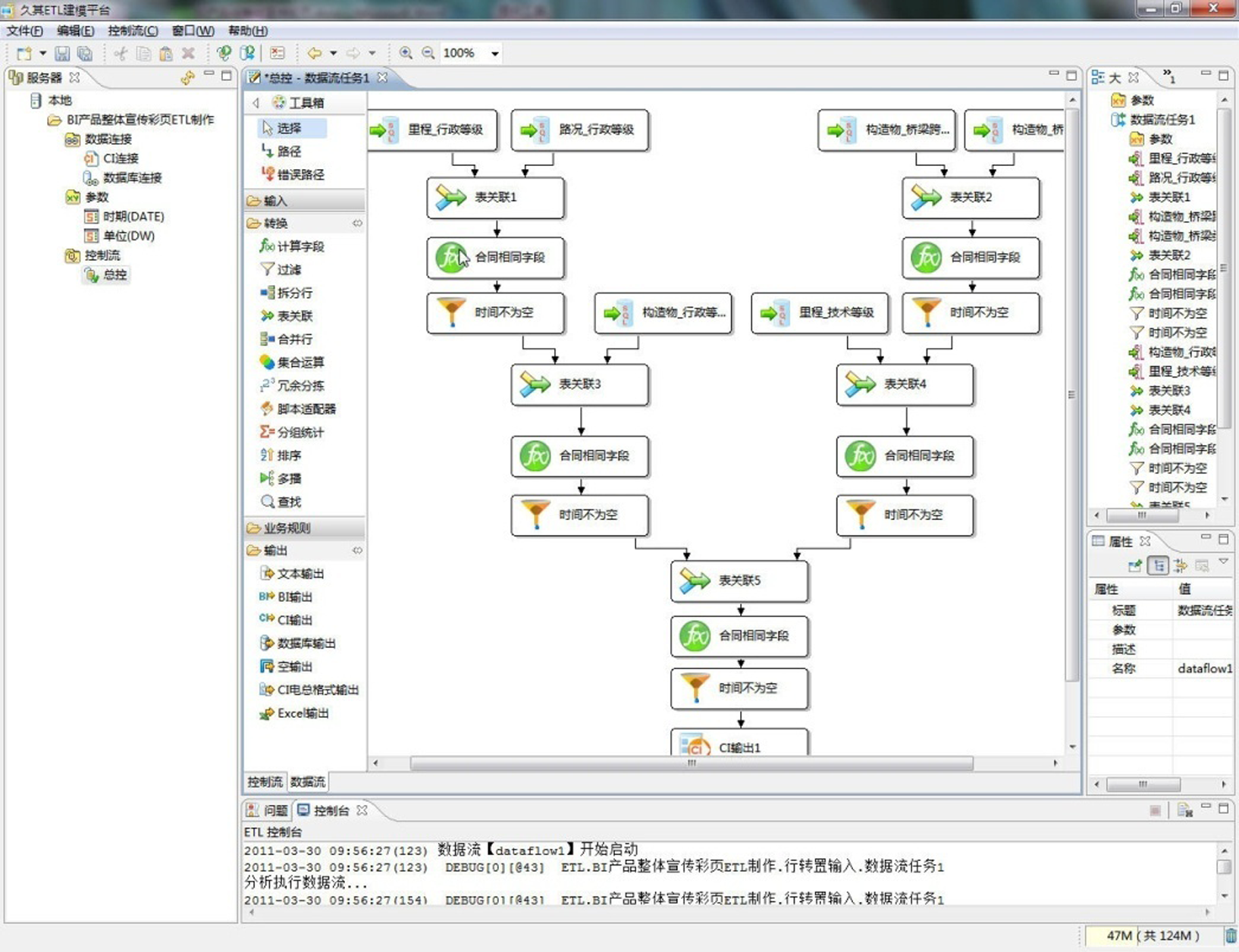
3.数据集成与整合
女娲大数据平台提供了完全图形化界面的大数据集成和整合工具,通过简单的拖拽即可完成复杂的、分布式、异构环境的数据集成和交换功能,并提供了丰富的数据转换适配器完成数据的清洗、转换、加载、共享、交换等处理逻辑的配置和任务执行的调度,同时支持无限制的分布式处理节点部署,结合基于Spark的大数据内存处理技术,能够轻松实现海量数据的高效整合、集成与交换。

数据集成与整合配置

完备的适配器
4.数据可视化
女娲大数据平台提供了丰富多样的数据可视化工具,包括即席查询、快速分析表(非结构化报表)、统计图表、仪表盘、智能分析报告、GIS数据地图等,用户可以利用这些可视化工具构建满足自己需要的任意复杂的可视化分析页面,并通过PC、智能移动终端、动态监控大屏、微信等平台发布分析结果。

数据可视化-即席查询

数据可视化-快速分析表

数据可视化-仪表盘